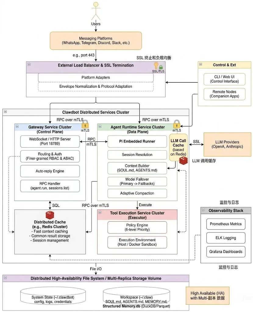
从架构到代码:深入理解 OpenClaw 的双源记忆系统网页链接"使用完 OpenClaw 之后我最大的疑问是:一个 Agent 同时活跃在 Telegram、Slack、企微甚至本地 CLI 里,它是怎么“记住我是谁”的?这些记忆又是如何做到统一的?难道我一晚上花掉几十刀的 token 全都是因为他的上下文工程做的太烂?更关键的是——它到底“记住”的是什么?是对话?是总结?还是被结构化后的知识?"文章重点讨论了 OpenClaw 的记忆机制:----Agent 如何在多平台同时识别用户身份,并统一管理记忆。----记忆的内容可能包括对话、总结或结构化知识。----系统通过向量化和余弦相似度搜索,使压缩后的信息仍可检索。How I AI


